#horeca

Автоматизация санаториев и курортов

Санаторию или оздоровительному курорту автоматизация нужна для того, чтобы внедрить персональное обслуживание посетителей, контролировать работу персонала, вести управленческий учет и получать информационную поддержку принятия решений.

Ключевые модули автоматизации курорта
Санаторий, курорт или оздоровительный комплекс объединяет в себя различные службы и сервисы. Мы предлагаем объединить их все в одну систему.
Платежно-пропускная система
Платежно-пропускная система
Номерной фонд
Номерной фонд
Медицинское обслуживание
Медицинское обслуживание
Прокат
Прокат
Общепит и развлечения
Общепит и развлечения
Безопасность
Безопасность
Автоматизация размещения

Система управления гостиницей Shelter позволяет автоматизировать объект размещения любого формата: гостиницу, пансионат, санаторий, базу отдыха, апарт-отель, хостел. Программа позволяет оптимизировать процессы бронирования, поселения, выселения, работу со счетами гостей и т.д. Информационная система Shelter охватывает все секторы гостиничного хозяйства, начиная от службы маркетинга и заканчивая прачечной. Отдел продаж, служба портье, бухгалтерия и финансовая служба, маркетинг, хозяйственная и банкетная службы – система объединяет работу всех этих подразделений в единое информационное пространство, делает бизнес прозрачным и контролируемым.

Автоматизация размещения
Хотите узнать подробности? Свяжитесь с нами
Ключевые модули модуля размещения
Модуль размещения
Модуль размещения
Модуль онлайн-бронирования, интегрируемый с агрегаторами
Модуль онлайн-бронирования, интегрируемый с агрегаторами
Модуль организации мероприятий
Модуль организации мероприятий
Модуль сканирования паспортов и передачи данных в УФМС
Модуль сканирования паспортов и передачи данных в УФМС
Модуль управления тарифами
Модуль управления тарифами
Модуль «Горничные»
Модуль «Горничные»
Интерфейс
Основное окно интерфейса администратора гостиницы или отеля
Основное окно интерфейса администратора гостиницы или отеля
Окно бронирования в интерфейсе администратора
Окно бронирования в интерфейсе администратора
В карточке гостя можно подселить второго гостя в номер, запланировать переезд и т. п.
В карточке гостя можно подселить второго гостя в номер, запланировать переезд и т. п.
Вы можете выбрать прямое поселение, или по индивидуальной, выборочной или групповой брони
Вы можете выбрать прямое поселение, или по индивидуальной, выборочной или групповой брони
Программа позволяет переслять гостя в реальном времени, планировать переезд и т. д.
Программа позволяет переслять гостя в реальном времени, планировать переезд и т. д.
Выселение может выполняться из Шахматки, из списка гостей и из поэтажного плана
Выселение может выполняться из Шахматки, из списка гостей и из поэтажного плана
Интерфейс программы автоматизации гостиницы Shelter
Модуль «Медицина»

Система автоматизации позволяет создавать единое информационное пространство для всех сотрудников санатория или курорта – от отдела бронирования до медицинского блока.

Основное преимущество Shelter v.2 в сочетании с модулем «Медицина»:

  1. работа в единой базе данных,
  2. прямой доступ к общему списку гостей и контрагентов, их фолио,
  3. прием и ведение пациентов, проходящих лечение по курсовкам без проживания.
Модуль «Медицина»
Ключевые моменты модуля «Медицина»
1
Обслуживание как гостей санатория, так и сторонних посетителей
Обслуживание как гостей санатория, так и сторонних посетителей
3
Назначение лечения
Назначение лечения
5
График работы медицинских кабинетов
График работы медицинских кабинетов
2
Ведение истории болезни и медицинских карт
Ведение истории болезни и медицинских карт
4
Расписание приемов
Расписание приемов
6
Формирование программ лечения
Формирование программ лечения
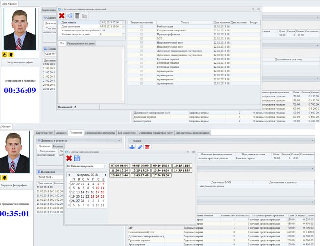
Интерфейс модуля «Медицина»
Работа с данными гостей: ведение данных по нескольким документам гостя, отметка предпочтений, персональных скидок, статуса и категории гостя.
Работа с данными гостей: ведение данных по нескольким документам гостя, отметка предпочтений, персональных скидок, статуса и категории гостя.
Расписания приёмов можно составить с учётом перерывов (например, на кварцевание, уборку и т.д.). В расписании отразить время оказания той или иной услуги (например, 26.02.2018 с 08:00 до 10:00 возможно проведение только флюрографии)
Расписания приёмов можно составить с учётом перерывов (например, на кварцевание, уборку и т.д.). В расписании отразить время оказания той или иной услуги (например, 26.02.2018 с 08:00 до 10:00 возможно проведение только флюрографии)
Отчеты и печатные формы
Отчеты и печатные формы
Возможно как автоматическое, так и ручное распределение назначений
Возможно как автоматическое, так и ручное распределение назначений
Отображение состояния занятости кабинетов с возможностью фильтрации их по типам и корпусам. Ведение карты приёма в электронном виде оптимизирует рабочее время врача
Отображение состояния занятости кабинетов с возможностью фильтрации их по типам и корпусам. Ведение карты приёма в электронном виде оптимизирует рабочее время врача
Печать для пациента листа назначений с указанием дат, времени, кабинета отпуска той или иной процедуры
Печать для пациента листа назначений с указанием дат, времени, кабинета отпуска той или иной процедуры
Настройка совместимости процедур и контроль последовательности назначений. Связь с лабораторией Invitro. Результаты исследований сохраняются в карточке Пациента
Настройка совместимости процедур и контроль последовательности назначений. Связь с лабораторией Invitro. Результаты исследований сохраняются в карточке Пациента
При автоматизации санаторно-курортных учреждений модуль «Медицина» является неотъемлемой частью программного комплекса Shelter v.2, который обладает широким набором функций от бронирования до выезда гостя.
Платежно-пропускные системы

Позволяют организовать контроль и разграничение доступа в разные зоны курорта или санатория разным категориям гостей и служащих.

Функции платежно-пропускных систем:

  • Контроль доступа в номера,
  • Контроль доступа и учет посещений в платные зоны,
  • Контроль доступа в ячейки камер хранения и шкафы раздевалок
Платежно-пропускные системы
Закажите обратный звонок
Прокат

Прокат – это дополнительная услуга для посетителей вашего санатория или курорта. Вы можете организовать прокат спортивного или другого инвентаря и легко интегрировать его в общую систему автоматизации.

Автоматизация проката будет выполнять следующие функции:

  • автоматизация расчетов с клиентами за прокат;
  • контроль своевременного возврата снаряжение и полной оплаты услуг;
  • автоматический расчет стоимости услуг,
  • оперативный подбор, прием и выдача инвентаря.
Прокат
Экономический эффект
1
Сокращение издержек
Сокращение издержек
3
Улучшение управления ассортиментом и бизнес-процессами
Улучшение управления ассортиментом и бизнес-процессами
2
Рост производительности труда
Рост производительности труда
4
Увеличение прибыли
Увеличение прибыли
Рекомендуем для автоматизации санаториев и курортов
Появились вопросы?
Поможем найти нужное решение, ПО или оборудование. Просто напишите нам!
Обратный звонок
Сделать заказ
Новости каких отраслей Вас интересуют?
Новости каких отраслей Вас интересуют?
Необходимо указать почту
Спасибо за подписку!

Благодарим за интерес к нашей рассылке, обещаем отправлять вам полезные материалы раз в неделю

ДатаКрат
Россия Свердловская область 620091 Екатеринбург пр. Космонавтов, 18, корпус 52
dk@datakrat.ru
+7 343 365-13-40
+7 343 365-15-51